课题一 湿地格局与生态功能驱动因子相对贡献量化方法构建与初步应用
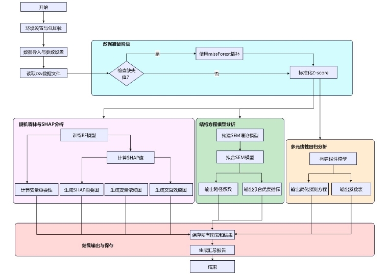
目前已完成对湿地格局与生态功能驱动因子相对贡献量化方法的初步构建,基于已有文献数据与数值模拟数据实现并测试随机森林回归曲线,模型初步结果显示能够定量识别气候因子与人类活动在不同时间尺度上对湿地格局与生态功能的相对贡献;此外,已完成结构方程模型的构建,能够对重要变量对湿地格局与生态功能的作用及中介路径进行分析,模型拟合结果好;之后,将继续整合本课题重建数据、数值模拟数据及已有文献数据,进行要素构建和模型训练,明确各关键影响因子的方向性与强度,并实现结果可视化。

耦合可解释性机器学习与结构方程模型的驱动因素定量化分析方法(RF + SHAP + SEM + LM)
附件下载:
吉公网安备22017302000214号